Basic Test Flows: Reference Page
Test Flow – The testing process in its dynamics as a sequence of operations:
interactions with an application under test, observations and evaluations.
Complex Test Flow is represented by a tree of possible test flows
for sub-functionalities, including branches and loops.
Basic Test Flows
On-Screen Data Entry Flow
The simplest test flow. It performs basic straight “happy path” business logic.
On-Screen Data Entry Flow with Confirmation
Almost the same as previous but goes beyond the initial screen to check the Confirmation data.
GUI Screen Verification Test Flow
GUI Screen Verification test flow is static: no interactions with application under test required. It consists of a sequence of simple observations and assertions.
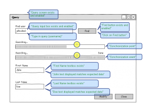
Simple Query Verification Test Flow
Simple Query Verification test flow combines operations from GUI Data Entry and GUI Data Verification flows but it has one important distinction: synchronization point.
Back-End Verification Test Flow
Back-end Verification is a special kind of Test Flow. There are no GUI interactions or observations. Because of that it’s fully static, and can be invoked at any point required from another Test Flow, or even executed in parallel.






